一、背景
为了能够执行查询,SQL Server 数据库引擎必须分析该语句,以确定访问所需数据的最有效方法。此分析由称为查询优化器的组件处理。查询优化器的输入由查询、数据库架构(表和索引定义)和数据库统计信息组成。查询优化器的输出是查询执行计划,有时称为查询计划或执行计划。
查询执行计划是以下内容的定义:
- 访问源表的顺序。通常,数据库服务器可以在许多序列中访问基表以生成结果集。
- 用于从每个表中提取数据的方法。通常,访问每个表中的数据有不同的方法。如果只需要具有特定键值的几行,则数据库服务器可以使用索引。如果表中的所有行都是必需的,数据库服务器可以忽略索引并执行表扫描。如果表中的所有行都是必需的,但有一个索引的键列位于 中,则执行索引扫描而不是表扫描可能会保存单独的结果集。如果表非常小,则表扫描可能是几乎所有访问表的最有效方法。
- 用于计算计算的方法,以及如何筛选、聚合和排序每个表中的数据。从表中访问数据时,有不同的方法可以对数据执行计算(例如计算标量值),以及聚合和排序查询文本中定义的数据,以及如何筛选数据。

二、显示和保存执行计划
执行计划以图形方式显示 SQL Server 查询优化器选择的数据检索方法。执行计划使用图标而不是 SET SHOWPLAN_ALL或 SET SHOWPLAN_TEXT 语句生成的表格表示形式来表示 SQL Server 中特定语句和查询的执行开销。这种图形方法对于了解查询的性能特征非常有用。
虽然 SQL Server 查询优化器只生成一个执行计划,但存在估计执行计划和实际执行计划的概念。
- 估计的执行计划返回查询优化器在编译时生成的执行计划。生成估计的执行计划不会实际执行查询或批处理,因此不包含任何运行时信息,例如实际资源使用情况指标或运行时警告。
- 实际执行计划返回查询优化器生成的执行计划,并在查询或批处理完成后返回执行计划。这包括有关资源使用情况指标和任何运行时警告的运行时信息。
三、显示估计的执行计划
生成估计的执行计划时,不会执行 T-SQL 查询或批处理。因此,估计的执行计划不包含任何运行时信息,例如实际资源使用情况指标或运行时警告。相反,生成的执行计划显示 SQL Server 数据库引擎在实际执行查询时最有可能使用的查询执行计划,并显示流经计划中多个运算符的估计行。
若要使用此功能,用户必须具有执行要为其生成图形执行计划的 T-SQL 查询的适当权限,并且必须向他们授予查询引用的所有数据库的 SHOWPLAN 权限。
通过 SSMS、EXPLAIN 和 SET SHOWPLAN_XML的估计执行计划可用于 Azure Synapse Analytics 中的专用 SQL 池(以前称为 SQL DW)和专用 SQL 池。
注意:使用 SET SHOWPLAN_XML返回每个语句的执行计划信息而不执行它。
四、显示实际执行计划
实际执行计划是在执行 T-SQL 查询或批处理后生成的。因此,实际执行计划包含运行时信息,例如实际资源使用指标和运行时警告(如果有)。生成的执行计划显示 SQL Server 数据库引擎用于执行查询的实际查询执行计划。
若要使用此功能,用户必须具有执行正在为其生成图形执行计划的 Transact-SQL 查询的适当权限,并且必须向他们授予查询引用的所有数据库的 SHOWPLAN 权限。
五、以 XML 格式保存执行计划
要执行计划功能或使用 XML 显示计划 SET 选项,用户必须具有执行要为其生成执行计划的 Transact-SQL 查询的适当权限,并且必须向他们授予查询引用的所有数据库的 SHOWPLAN 权限。
使用以下语句打开SHOWPLAN_XML:
SET SHOWPLAN_XML ON;
GO
若要打开统计信息 XML,请使用以下语句:
SET STATISTICS XML ON;
GO
执行查询:
USE AdventureWorks2012;
GO
SET SHOWPLAN_XML ON;
GO
-- Execute a query.
SELECT BusinessEntityID
FROM HumanResources.Employee
WHERE NationalIDNumber = '509647174';
GO
SET SHOWPLAN_XML OFF;
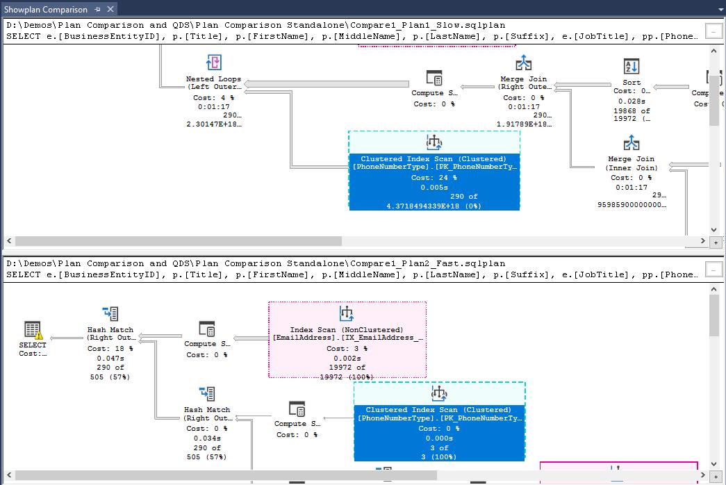
六、比较和分析执行计划
执行计划以图形方式显示 SQL Server 查询优化器选择的数据检索方法。执行计划使用图标而不是 SET SHOWPLAN_ALL或 SET SHOWPLAN_TEXT 语句生成的表格表示形式来表示 SQL Server 中特定语句和查询的执行开销。这种图形方法对于理解查询的性能特征非常有用。
SQL Server Management Studio 包含的功能允许用户比较两个执行计划(例如,同一查询的感知好计划和坏计划),并执行根本原因分析。还包括执行单个查询计划分析的功能,允许通过分析查询的执行计划来深入了解可能影响查询性能的方案。
6.1、比较执行计划
出于故障排除原因,数据库专业人员可能必须执行比较计划的功能:
- 查找查询或批处理突然变慢的原因。
- 了解查询重写的影响。
- 观察引入架构设计的特定性能增强更改(如新索引)如何有效地更改执行计划。
可以在以下两者之间进行比较:
- 两个以前保存的执行计划文件(扩展名为 .sqlplan)。
- 一个活动的执行计划和一个以前保存的查询执行计划。
- 查询存储中的两个选定查询计划。
比较两个执行计划时,计划中执行基本相同的区域将以相同的颜色和图案突出显示。单击一个计划中的颜色区域会将另一个计划居中放在该计划中的匹配节点上。仍然可以比较执行计划的不匹配运算符和节点,但在这种情况下,必须手动选择要比较的运算符。

6.2、分析实际执行计划
查询性能故障排除需要在了解查询处理和执行计划方面具有丰富的专业知识,以便能够实际查找和修复根本原因。
SQL Server Management Studio 包括在实际执行计划分析任务中实现某种程度自动化的功能,尤其是对于大型和复杂的计划。目标是更轻松地查找基数估计不准确的方案,并获取有关可能可用的缓解措施的建议。
总结
- 实际执行计划是在事务处理 SQL 查询或批处理执行后生成的。因此,实际执行计划包含运行时信息,例如实际行数、资源使用指标和运行时警告(如果有)。
- 只有考虑更改计划形状的节点才会用于检查相似性。因此,在计划同一子部分中的两个节点的中间可能存在一个未着色的节点。在这种情况下,缺少颜色意味着在检查部分是否相等时未考虑节点。
- 在将建议的缓解措施应用于生产环境之前,请确保对其进行适当的测试。
到此这篇关于SQL Server的执行计划的文章就介绍到这了,更多相关SQL执行计划内容请搜索萤火虫技术以前的文章或继续浏览下面的相关文章希望大家以后多多支持萤火虫技术!

发表评论 取消回复